Ищем блоги для комментирования
В предыдущей статье про спам по блогам я написал КАК спамить, но многих смутило, что я не написал ГДЕ. Это исправимо =)ds
Покупные базы
Отборную базу блогов можно купить. Покупая такую базу, вы получаете список блогов, в которых можно оставить комментарий с рабочей ссылкой. То есть noindex и nofollow блогов там не будет ( правда могут быть отдельно те и те ). Хорошим примером такой базы есть база Reader’a. Я тестировал ее и удостоверился в качестве базы. Блоги в ней представляены сео и интернет тематики, но это не мешает поднимать тИЦ фактически любому сайту.
Собираем базу сами
Базу можно спарсить и самому. Рассказвать про парсинг я буду на примере замечательной программы Allsubmitter.
Парсим базу по запросам
Чтобы спарсить базу с Яндекса, нам нужно самим составить список запросов. Про парсинг я писал в статье про спам, но для наглядности приведу еще несколько запросов. Один, два, три. Запросы можно разнообразить, к примеру удалив из выдачи сайты, где оставить комментарий мы можем только зарегистрировашись. Для этого нужно добавить в конец “-должны”. Соответственно слово “+авто” вы можете заменить на тематику своего сайта или вообще опустить, если тематика вас не интересует.
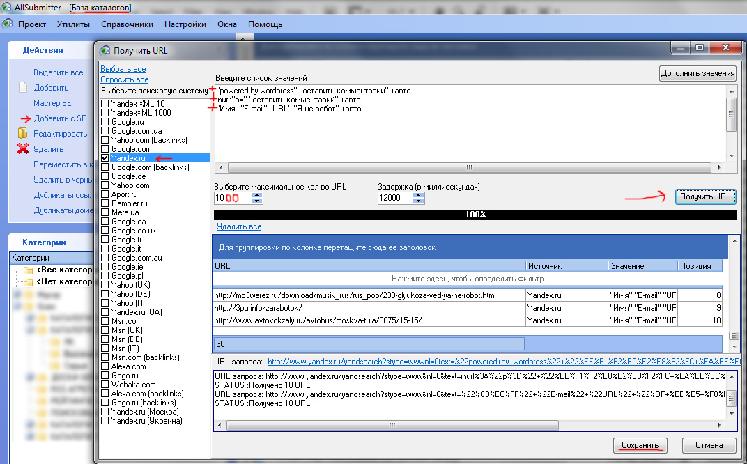
Далее открываем Allsubmitter, заходим в раздел База каталогов,
Жмем Добавить с SE, вбиваем наши запросы, выбираем yandex.ru, настраиваем параметры и жмем Получить URL. Когда закончится парсинг, сохраняем наши блоги в отдельную категорию. Далее можно просто экспортировать все ссылки в txt файл, можно отсеять блоги, например, по тИЦу или кол-ву страниц в индексе. Можно сразу приступать к прогону на полуавтомате.
Парсим базу по бекам другого сайта
Ситуация сходна с предыдущей, но тут нам нужно будет найти сайт с WP-блогами в беках. Как искать их, я писал в статье про анализ. Задача – найти сайт человека, который собрал базу по предыдущему методу и прогнал по ней свой сайт. Только чтобы это были не ГС-блоги с тысячами ссылок в коментах.
Допустим я нашел такой сайтик, идем все в тот же парсер, выбираем вместо Yandex.ru Yahoo.com (backlinks), вбиваем наши сайтики, парсим, сохраняем.
С парсингом все. Блоги можно также искать в блогуне, гогетлинкс, сапе и других биржах.
Удобный js-плагин для оперы – seobar – помогает увидеть noindex и nofollow без всяких исходных кодов, что тоже важно в нашем сером деле. Лень повторяться, вот первое что нашел. Для firefox есть свои аналоги.
Подпишись на RSS и узнай еще много интересного.







66 комментариев на «Ищем блоги для комментирования»
Хорошая статья, спасибо и будем надеется, что наши комментарии на блогах, не будут удалены админом. Seobar- действительно хорошая вещь, не тратишь время в пустую, а продуктивно работаешь. Главное в этом деле если пишите комм., то пишите нормально, чтобы не портить ресурс – всякой своей бредятиной.
Хорошее руководство, возможно соберу базы и по другим тематикам
Как всегда статья супер. только вот проги нет, приходится порой ручками все собирать. И да, за ссылку на базу Ридера спасибо
А для парсинга баз Allsubmitter нужен лицензионный или демо версии достаточно будет?
А зачем покупать базу, если у меня собрана неплохая бесплатная база?
Вот ссылка, в базе 160 блогов всего, из них половина примерно DOFOLLOW, 157 без noindex, без тИЦ всего 20 блогов, на остальных тИЦ от 10. Тематика в основном SEO.
Обновил базу два дня назад. Кстати, в той базе, которую вы посоветовали купить, 140 блогов, а у меня 157 и бесплатно.
ой, ссылку забыл написать:) http://bloginvesto.ru/svezhij-spisok-blogov-bez-noindex-i-nofollow/
Andrey, честно говоря не знаю, у меня давно лицензия. Попробуйте демкой. А вообще всем советую лицензию поиметь.
Павел, купи рекламу в директе, работает проверено
Ну так объединить обе базы и уже в сумме 300 получится.
Название статьи “Ищем блоги для комментирования”, а рядом картинка “блоги для спама”..Как-то не складывается, комментирование это комментирование информации, ну а СПАМ это реклама чего либо…
kronos – дороговата лицензия, тем более если этим постоянно не занимаешься, а только время от времени для своих пары сайтов.
Вопрос к автору поста, да и владельца блога в принципе
)) – на практике какой эффект дают данные действия?
Читатель блога, спам в этом контексте – полезный, ручной спам. Ведь мы намеренно рекламируем сайт, но реклама эта не несет вреда.
Tailer, на практике – 60-150 проиндексированных ссылок с блогов дают 10 тИЦ.
Респект автору замечательная статья. Какой процент блогов может удалить мой комент? Насколько долго тиц держится данным методом?
Иван, процент зависит от ваших коментов и сайта. Если это тематический сайт и вы пишите действительно полезные коменты, их не будут удалять.
тИЦ фактически вечный, если принебречь появлением новых коментов с сслками и выпадением сайтов, страниц.
Все просто и понятно. Осталось лиц субмиттер приобрести)
Только не хватает инструмента в панели браузера, чтобы оперативно видеть “nofollow” или нет, , или нет. И, чтобы ещё robots.txt проверял.
Есть здесь альтруист, который хочет получить славу на подобие Wink?
сам знаю, что вряд ли
выше съелось
…или нет, {noindex}, или нет…
Андрей Пике, я для этого и дал вам плагин. Он видет это. А роботс зачем? Посты в роботс закрывают что ли? )
Спасибо, kronos, завтра с утра покопаюсь.
Посты иногда закрывают, бывают такие уникумы, параноики (~5%). Живут, только, не долго. Или лечатся, или пропадают навсегда.
А не проще выбрать блоги с top.pr-cy.ru, рейтинга Димка или у Терехова?
RunetPP, вам проще – выбирайте. Мне, к примеру, нужны блоги тематики Авто и других.
Чувствую скоро отомрет эта тема, как пить дать – хотя она и давно уже тусуется в паблике, но притягивать к ней все больше внимания – себе же в погибель…
AS, ну умрет, так умрет. Переживем.
Обидно будет просто( Кстате, для лисы есть замечательный плагин, которому я так и не нашел замену в google chrome – seoquake
я вообще делал чуток по другому,просто брал топ блогов,моей тематики и оставлял комментарии,ну правда смотрел что бы без ноуиндекс были,и самому интересно почитать и пообщаться поприколу вживую
очень неплохой алгоритм – только задумался поискать блоги по тематике, а тут – такое пособие. спасибо! (:
Не парсит у меня ( Ошибка: Error: Is not found of any document appropriate to inquiry
А логин при комментах менять нужно каждый раз? А то говорят склеиться может.
Серге, в асю со скринами и полным описанием проблемы.
DemonSeo, каждый раз не обязательно, менять можно каждый 10ый раз например.
Очередная хорошая статья)
скоро отомрет эта тема? не думаю, на ссыклочном все держится.
купил бы скрипт для автопостинга блогов. аллсабмит неудобный.
2AS
seoquake теперь есть и для хрома. на оффсайте есть ссылочка.
Знаю, я его попробывал – там нету для яндекса плагина, да и как панель нормальная он в хроме не встраивается(
Интересно всё это! Но плохо я разбираюсь во всех этих делах(((
Хотелось бы еще раз уточнить, что спамить качественные блоги бесполезно – комменты не пройдут! У меня в списке есть 60 блогов без предварительной модерации, но это не значит, что их не удалят позже. Оставляйте качественные комментарии, тогда и будет все отлично. Я это к тому, что иногда спрашивают про базе сразу в формате аллсаба – не теряйте время! На сеошных блогах комменты “хороший пост, спс” никогда не пройдут, такое только на Гблогах катит, с которых толка абсолютный 0.
Павел, дык у меня на блоге написано почему)) и судя по количеству покупок и отзывам она того стоит))
Скоро уже все блоги поубирают поле для ввобда адреса блога или загроют nofollow и noindex
Даже если блоги закроют от индекса, от них будет толк в тематическом социальном трафике, их не только же ради бека люди комментируют, но и ради перехода по заветной ссылочки под ником!
Не зря я поставил плагин akismet.Каждый день ловит по несколько десятков спамерских комментариев.Хотя бывает и нормальные комменты отправляет в спам, но это редкость.
Сенькс, толко вчера этим начал заниматься сегодня нашел Вашу статью, в статье ссылку на более полную базу чем у меня, прям праздник какой-то!!!
Большое спасибо за плагин для оперы.
ЭТО НЕ СПАМ
Полезная информация, тема не палёная)
—Полезная информация, тема не палёная)
была…
Спасибо за статью, раньше для парснга использовал Agress Parser, а теперь оказывается можно и алсамбом парсить
Как я, лично, наблюдаю – спамить по блогам (экспериментируем тут, сразу) – решает то, понравится твой комментарий и останется, или пойдёт “в никуда”.
Тут спамить смысла нет – ссылок нет, вижу.
А по другим – понравится или нет. Делим 1 ссылку на 50 комментариев с прямыми ссылками, оцениваем вес, равный в лучшем случае 2% веса, задумываемся о том, стоило ли оно того.
Беки набрать – наберуться. Вес в Я или G – дикий spread по распределению весов. В панели ЯWM вылезут, но толка не будет.
Имею белый блог с 100-300 человеками в день. Естественно всё коментарии модерируются. Спама выгребаю по несколько тысяч комментариев в сутки. Причём это очевидный машинный спам. Если человек пишет что-то более менее по теме, то оставляю ссылку.
Спасибо тебе то что в посте указал ссылку на базу Reader’a. Ради такой базы 3 бакса не жалко пошел ее сейчас покупать
Имхо, лучше ручного комментирования по теме, осмысленно и для людей, ничего нету. Тут еще такой момент – СЕО-мероприятие (прогон по блогам) плавно превращается в реальное общение на интересные темы, что есть хорошо.
Я н всех своих блогах удаляю комментарии, которые не относятся по теме к статье. Автоматом спамить по блогам бессмысленно. На нормальных блогах Вас не пропустят.
Посмотри мою базу для комментирования:
http://talk.maulnet.ru/topic49131.html
прокомментируйте еще, пожалуйста, чистятся блоги на наличие спама в комментариях машинным методом или всегда вручную?
Спасибо за статью! Скачал Демо-версию аллсаба и начал применять вышеописанный метод на практике! Результатом доволен!
Andrey, парсинг через демку работает!
Прощу прощения! Еще одно: если проводить анализ сайтов (ТИЦ, PR и тд), то лучше экспортировать в .xls формате (EXCEL). Все наглядно и доступно.
И так и так чистятся.
Выбрал первый вариант, купил базу у reader. Кто бы теперь по ней оставил комментарии в блогах, самому лень((
а за сколько покупал программу если не секрет?)
За официальную цену )
а какие необходимы объемы для нормального результата?
я отобрал около 5 тысяч незаспамленных блогов без модерации. на какой результат я могу рассчитывать?
сейчас учитывается яндексом nofollow – спам больше не актуален?
Можно базу вручную собрать и без сабмиттера. Времени только побольше, наверно, потребуется.
Прохожий, хорошо если б спам стал неактуален, не пришлось бы выгребать со своего блога горы спама.
Как вам мой сайт на Joomla? Сколько из не го можно выжать в сапе? Сайт про шаблоны ! http://www.shubl.ru/
А какой программой можно собрать базу кроме Аллсубмиттера?
Будем знать
gamexon.ru